Kopie einer Anleitung von Ronald, weil er zu faul war es einzutippen…
Exchange 2010: store.exe Speicher begrenzen
Exchange Server 2007/2010 gehen mit Arbeitsspeicher nicht gerade zimperlich um.
Sobald der Server läuft nimmt er sich gleich mal was er bekommen kann.
Durch einen kleinen Eintrag im Schema kann man die max. Cachegröße
des Exchange aber verringern.
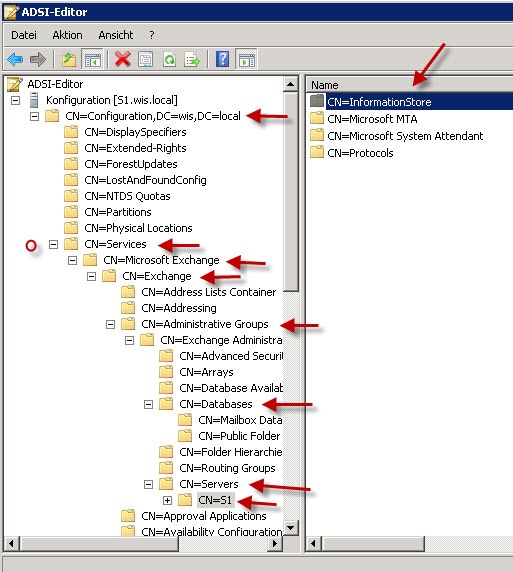
Man ruft dazu auf dem Exchange ADSIEDIT.msc auf.
Dann stellt man eine Verbindung zum Server her und wählt in der Auswahl
“Bekannte Namenskontext auswählen” die Konfiguration aus.
Dann hangelt man sich durch folgende Punkte durch.
-> Configuration -> Services -> Microsoft Exchange -> Exchange ->Administrative Groups
-> Exchange Administrative Groups -> Servers -> -> Name des Servers ->
Dann auf Information Store die Eigenschaften aufrufen.
Hier sucht man sich den Wert: msExchESEParamCacheSizeMax raus
und trägt den passenden Wert ein.

ACHTUNG!! Die Berechnungsgrundlage ist bei Exchange 2007 und 2010 unterschiedlich
Hier 2 Beispiele bezogen auf eine max. Cache Größe von 2GB
Exchange Server 2007 (2GB x 1024 = 2048MB x 1024 = 2097152 KB / 8 = 262144 Blöcke
Exchange Server 2010 (2GB x 1024 = 2048MB x 1024 = 2097152 KB /32 = 65536 Blöcke
Wichtig ist hier, dass der Exchange 2010 seine Daten in 32kb Blöcken ablegt statt in 8kb Blöcken
wie der Exchange 2007.
WICHTIG!!
1. Wenn der Wert msExchESEParamCacheSizeMax verändert wird, dann muss auch ein Wert für msExchESEParamCacheSizeMin eingetragen werden. Dieser muss kleiner sein als der SizeMax Wert.
2. Nach der Aktion muss man unbedingt den Information Store Dienst neu starten dass die Änderungen wirksam werden.
